Documento Auxiliar de Venda (DAV) (Antigo)

DAV - DOCUMENTO AUXILIAR DE VENDA
DAV é o Documento auxiliar de Vendas.
A tela responsável por realizar todas as Vendas Internas, Externas, no Sistema Retaguarda. A partir do DAV são grados vendas, trocas, devoluções, saldo de caixa, contas a receber, notas fiscais, cupons fiscais dentre outras.
Este é um atalho dentro do Caixa para acesso direto ao DAV. Com isso melhorando a dinâminca de utilização do sistema.
Para Conhecer melhor o DAV, siga para o Módulo DAVs no indice do Manual!
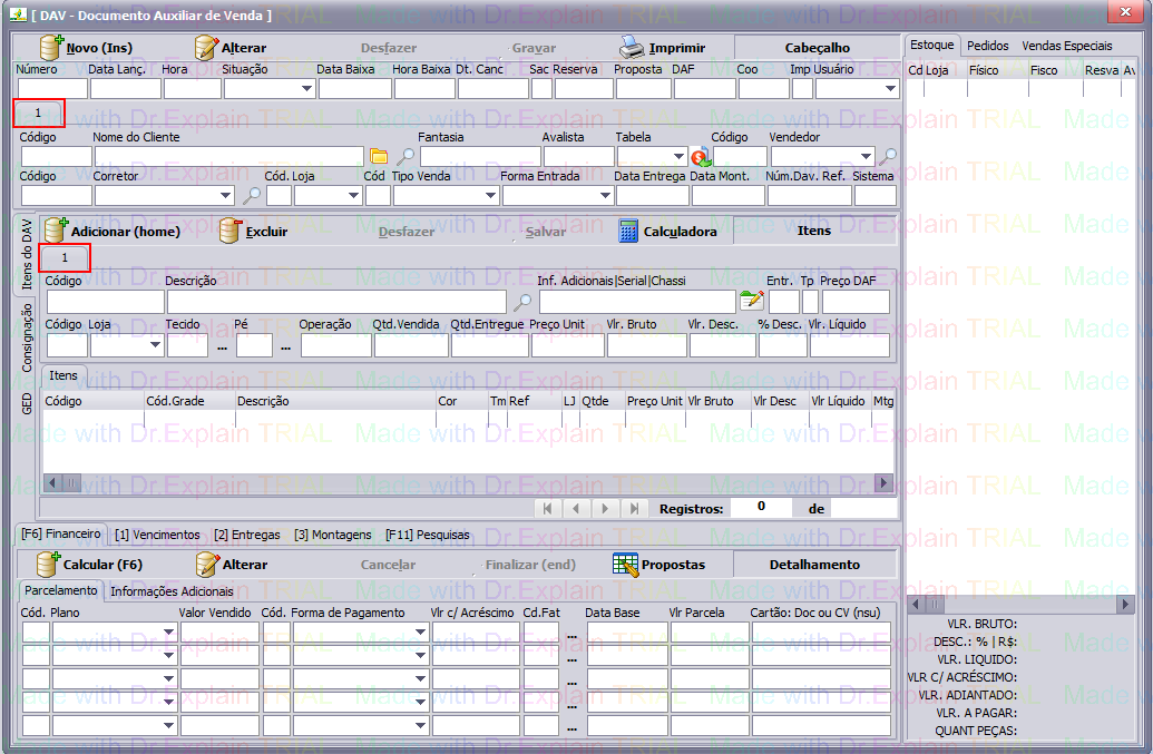
PRINT - TELA DE DOCUMENTO AUXILIAR DE VENDA
-
Documento Auxiliar de Venda (DAV)

ACIMA - Tela de DAV(Documento Auxiliar de Venda). Todas as Vendas são lançadas nesta tela, juntamente com o Financeiro da mesma. No DAV também podem ser lançada
Entregas e Montagens. Neste exemplo estamos utilizando o modelo de Cabeçalho 1 (um) e Itens do DAV 1 (um), veja em destaque.

